File Extensions Association
| Article Info | |
|---|---|
| Author | Martin Iturbide |
| Date | 2016-09-16 |
| OS Version | eComStation 2.1, OS/2 Warp 4.52 |
| Companion File | N/A |
| Source | N/A |
On OS/2 and eComStation you can also (like other OSes) associate a file extension to an specific application to open that file.
Associating a File Type or File Extension to a Program
Alternative 1 - Associating File Types: An Executable Associated to a File Type
Let's suppose we have this program called "PMDLL.EXE" and we want all *.DLL files associated to this program, so when you double click a DLL file you will open it.
One alternative is to grab the "PMDLL.EXE" and do a right-click on it and select "Properties". On the properties you can select "Association" tab and associate PMDLL.EXE with a "File Type" listed there, on this case is "Dynamic Link Library".
There is another alternative, instead of putting the "Association" to the .EXE file, you can put it to the PMDLL "shadow object" on your desktop.
After doing that, we can select a DLL file, go to "Settings" and select its "Type", on this case it is "Dynamic Link Library".
You will notice now that PMDLL.EXE is associated to open that DLL file.
On this picture the "pmdll.exe" shows up because I set the association to the EXE file, and the PMDLL it is also there because I set the association to the shadow too, this is why you see two.
Alternative 2 - Associating File Extension: A Program Shadow Associated to a File Extension
The other alternative that you can use is to associate an specific program (exe file or shadows) to an specific file extension.
On this example I opened the properties of the "shadow" (or shorcut) of PMDLL.EXE that I located on my desktop.
On the lower part of the "Association" tab, you can put "*.DLL" and click the "Add" button to add the file extension to this program.
Now you will see that all file that are *.DLL (on this case) had been assigned to be opened by PMDLL.
Notice also that it does not matter if the file is associated to "Plain Text", because of its .DLL extension it is associated to the program.
Alternative 3: Using XWorkplace to Associate File Extensions
Before doing this just notice that you have to set up you current associations again in XWorkplace notebook. So you will need to associate again the TXT, PDF, etc files to the corresponding application.
First you need to have "Turbo Folders" enabled on "System Setup - XWorkplace Setup". You may need to reboot your desktop to enable it.
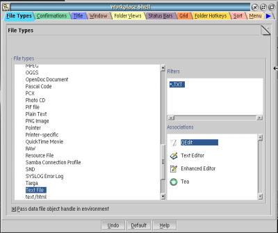
After that if you go to "System Setup - Workplace Shell" you will see on it's first tab "File Types".
On this tab you can right click and select "Create root type...". On the next sample I created a "Text File" type and linked it to the *.TXT extension and selected four applications that can open txt files.
If you right click the file you can see all the programs that can open that file.
Defining the Default Program that opens a File
There is also the case when you have two programs that can open the same file type and you need to decide which one will be the default one to open the file when you double click.
OS/2 Default - One File
If you want to change the default program that opens an specific file (just one file) you can "right click" on file, select "Open as" and do a "Shift + Right click" on the program name that is going to be the default for that file.
Using AssoEdit
To accomplish this you can use AssoEdit. On that program you can see and set which "File Types" or "File Extensions" are associated to which programs and select the order of the program to be the default one.
On this picture you can select which program will be the default.
Remember that on file extension it can be defined (for example) as *.ICO , *ICO , or even *.*.ICO, so check all the possibilities listed there.
Using XWorkplace
If you are using XWorkplace you can also assign which is the default application to open files.
First you need to have "Turbo Folders" enabled on "System Setup - XWorkplace Setup". You may need to reboot your desktop to enable it.
After that if you go to "System Setup - Workplace Shell" you will see on it's first tab "File Types". Select the File Type when you have two applications that uses it and you can do a "drag and drop" to put the default application first on the list.
