HWman

From OS2World.Com Wiki
Jump to navigation Jump to search

Information

hwman is a WPS class replacement for HWManager (the OS/2 Hardware Manager).

This is an update to the OS/2 "Hardware-Manager".

It does 2 things: 1) it removes "WPDevice" nodes from the HW manager device tree if the corresponding RMNode does not exist anymore. This finally fixes the problem that if you remove USB devices they would never be removed from the HWManager device tree. This is not limited to USB devices. Any non existing RM node will lead to removal of the corresponding WPDevice.

2) as a cosmetic measure, I changed the icon for any "bus devices" to show the WPBusDev icon (that's the "3 squares icon" colored in yellow,red and blue). For example, a "bus device" would be an AGP bus connected to the PCI bus via a bridge (the AGP "bus device" is an addition that Veit Kannegiesser had added to PCIBUS.SNP if it finds an AGP bus).


Installation

Instructions:

  1. copy the DLL (hwman.dll) to a convenient place
  2. open XWorkplace "WPS class list" object
  3. Do right click in class tree and select "register new class", select the DLL (hwman.dll) and specify "WPHwManagerEx" as the class to register
  4. refresh the "WPS class list" view by hitting F5 or do a WPS restart until "WPHwManagerEx" shows up in the "WPS class list" class tree
  5. open XWorkplace "WPS class list" object
  6. right click on "WPHwManager" and select "replace by subclass" (or whatever it's called in english)
  7. in the dialog select "WPHwManagerEx" which is a subelement of "WPHwManager"
  8. hit "OK
  9. restart WPS

If you attach and detach USB devices, you will need to hit F5 in the HWManager view to trigger an update of the view(s) (as always). I could implement a secondary thread to trigger the update on a regular basis but I didn't (save CPU for more important things).

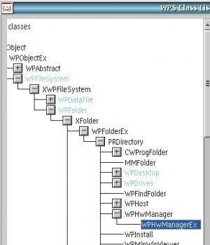
Installation Screenshots

Using WPS Class List Utility

Once hwman class is installed you can see that WPHwManagerEX overrides WPHwManager.

Download


Build Source Code

See enclosed sources.zip. You will need the OS/2 DDK as well as the OS/2 toolkit. It uses VAC to create the DLL. If you want to use Watcom you might need to modify the calling conventions etc.


Author

Lars Erdmann